NOVAEVO+™ Configuration Compare
Il modulo Configuration Compare permette di analizzare le differenze intervenute tra Configurazioni Applicabili durante il loro ciclo di vita.
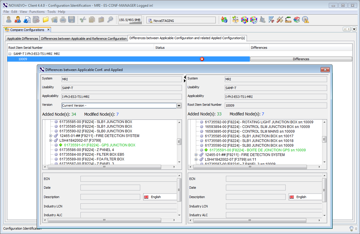
Permette inoltre di analizzare le differenze tra una Configurazione Applicabile e una o più Configurazioni Applicate installate (presso i clienti).
E' possibile quindi gestire cicli di Retrofit o evolutivi partendo da una raffigurazione delle differenze tra Configurazioni. Lo strumento è molto utile durante la produzione per allineare le varie Configurazioni in funzione di modifiche intervenute a livello Ingegneria. Utile per un controllo qualitativo delle varie configurazioni installate.
